Images can be requested onDocumentation Index
Fetch the complete documentation index at: https://lightdash-docs-maps-demo-link.mintlify.app/llms.txt
Use this file to discover all available pages before exploring further.
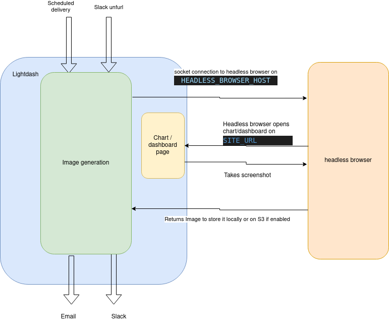
Slack unfurl or using our Scheduler
If you are running Lightdash on self-hosting, you will also have to run this headless browser on your infrastructure.
How it works

ws://HEADLESS_BROWSER_HOST:HEADLESS_BROWSER_PORT
Then using playwright we will browse the chart/dashboard on lightdash on SITE_URL
We load the chart/dashboard on the browser and then a screenshot when it finishes loading
Then we store that image in S3 (if enabled) or locally and then return the image URL.
If the image was requested by Slack unfurl, we will unfurl the image using the Slack API. If the image was requested by Scheduler, we will send the image to the destination(s) (email or Slack)
Configure headless browser on lightdash
Lightdash uses Browserless for headless browser functionality. We recommend using the
ghcr.io/browserless/chromium image with version v2.24.3, which is the version used in Lightdash Cloud deployments.HEADLESS_BROWSER_HOST: If youβre running docker, this could beheadless-browser, orlocalhostif youβre running it locally (or with network:host)HEADLESS_BROWSER_PORT: Optional port for headless browser, defaults to 3001SITE_URL: The URL for your Lightdash instance.
This SITE_URL variable (eg: https://eu1.lightdash.cloud) needs to be accessible from this headless browser service, either by a local connection, or via Internet. Otherwise it will not be able to open a page and generate the image.This means that if you are using docker locally, make sure the headless browser pod can reach the lightdash pod. Or follow the docker documentation to enable
network:host